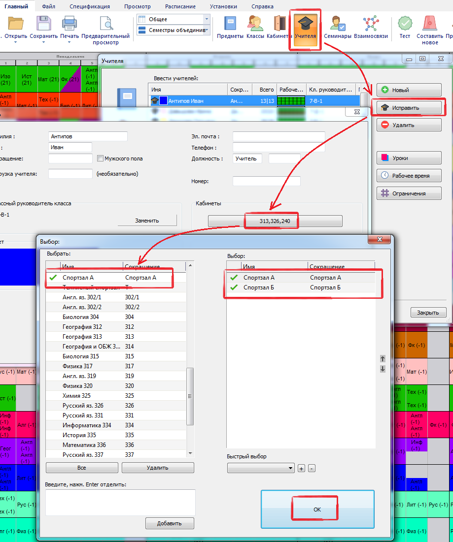
Как указать кабинеты для учителей?
Вы можете редактировать информацию любого учителя и указать его/ее кабинеты:
Затем в информации об уроке можно указать, что урок должен быть в кабинете учителя.
Эта опция будет автоматически выбрана для новых уроков этого учителя, если для него установлен кабинет. 
Конечно, Вы можете выбрать и другие кабинеты. 
Примечание: если предмет имеет собственный кабинет (или кабинеты), тогда этому кабинету отдается предпочтение, а кабинет учителя не принимается во внимание.
Например, если учитель учит географию в своем кабинете, и он также преподает и физкультуру, тогда его уроки по физкультуре будут назначаться только в спортзал, если это указанно в информации предмета (то есть установлен кабинет предмета физкультура - спортзал). 
Конечно, кабинет при вводе урока можно изменить на любой другой, если это нужно.
См. также:
Как назначить кабинеты сразу для нескольких уроков?
и
Что такое Основной кабинет и Общий кабинет?
 
                 English
								English							 Slovenčina
								Slovenčina							 Deutsch
								Deutsch							 España
								España							 Francais
								Francais							 Polish
								Polish							 Čeština
								Čeština							 Greek
								Greek							 Lithuania
								Lithuania							 Romanian
								Romanian							 Arabic
								Arabic							 Português
								Português							 Indonesian
								Indonesian							 Croatian
								Croatian							 Serbia
								Serbia							 Farsi
								Farsi							 Hebrew
								Hebrew							 Mongolian
								Mongolian							 Bulgarian
								Bulgarian							 Georgia
								Georgia							 Azerbaijani
								Azerbaijani							 Thai
								Thai							 Turkish
								Turkish							 Magyar
								Magyar