Druh prevádzky triedy MŠ

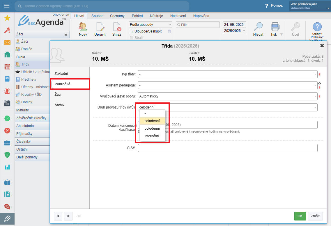
Druh prevádzky triedy MŠ môžete nastaviť v agende onine v karte triedy v položke pokročilý:


Nastavenie rozlíšenia/prevádzky MŠ pre export dat do MŠMT